Návody pre začiatočníkov

  • Tvůrce vlákna Tvůrce vlákna Tax
  • Datum začátku Datum začátku
Stav
nelze přidat další příspěvky.

Tax

Moderátor
Správce
Do tohoto vlákna budem dávať stručné a výstižné návody pre začiatočníkov. Keď vám nepomôžu, radšej mlčte a preštudujte si návody v minulosti už zverejnené na tomto fóre.
Namiesto žvástov a blábolov, ktorými tak hojne zásobujete toto fórum sa najprv učte a snažte sa niečo zmysluplné vytvoriť . Až svoje dielo budete mať hotové a bude to publikovateľné, potom môžete poinformovať o vašom diele široké plénum.
Skôr, než bude jasné, že ste schopní svoje dielo aj dokončiť nemá žiadny zmysel balastovať fórum a ťahať verejnosti medové motúzy popod nos.
Ak niečomu nerozumiete, stačí krátka otázka s jasne popísaným problémom. Ak chcete niečo budovať, nepíšte o tom, pokiaľ nemáte jasno, čo vôbec chcete robiť a kým nemáte zhromaždý dostatok podkladov k práci. Tie samé z neba nepadnú, treba sa nejako pričiniť k tomu, aby ste ich získali. Ovšem nie žobrať alebo rozkazovať, aby vám to niekto zabezpečil a poslal. Tak to nefungovalo, nefunguje ani nebude fungovať. Bez osobného pričinenia nejde nič.
Dúfam, že si rozumieme. V opačnom prípade také príspevky poletia kam patria, to jest do odpadu alebo jednoducho použijem známu a obľúbenú klávesu del ...
 
Nebulus napísal krátky, ale výstižný Návod, ako vytvoriť kabínu do MSTS. Tož študujte, molodci:

Stručný návod na tvorbu kabíny:
1. nafotíš kabínu, celkový pohľad + všetky potrebné ovládacie prvky vo všetkých v MSTS použiteľných polohách.
2. v napr. Photoshope zložíš pohľad na pult, vyrežeš okná, vyretušuješ pohyblivé prvky a ručičky animovaných budíkov.
3. jednotlivé polohy pák a vypínačov vyrežeš tak, aby na obrázku bol iba samotný pohyblivý prvok a zložíš jednotlivé polohy pekne za sebou do jedného obrázku
3. v súbore cvf zadefinuješ polohy a rozsahy jednotlivých prístrojov.
4. Nasadneš po mašiny a múžeš brúsiť koľaje v MSTS.



Návod na výrobu vagónov a lokomotív pre začiatočníkov:

Jedna existencia - nebudem ju menovať, mi zrejme celkom vážne položila takúto otázku:
dobry den prepacte mi ze vas otravujem ale chcem sa vas opytat ze ako vyrabate rusne a vagony do MSTS
Tak som mu odpovedal toto:
Veľmi jednoducho. Chytím do ruky foťák, preleziem si vhodné objekty na textúry. Keď nafotím desiatky, stovky či tisíce fotiek, vytriedim ich, čo sa nehodí, vymažem alebo odložím pre "strýčka príhodu". Ďalej zhromaždím všetky možné dostupné materiály k modelu, ktorý chcem robiť, to znamená prelustrujem web, odbornú literatúru, časopisy ... až kým nemám podklady vyhovujúce k začatiu modelovania. Potom otvorím grafický editor a prichystám si predbežné textúry a šablónu. Keď mám aj to, tak začnem konečne práce v modelovacom programe. Vytvorím jednoduchý objekt, napríklad guľu a toľko ju formujem a deformujem, až má žiadaný tvar - z toho môže vzniknúť napríklad skriňa vagónu zvaného papierak. Potom zas urobím ďalší jednoduchý objekt a do neho obrazne búcham, klepem, režem, naťahujem a stláčam - proste tvarujem ho, kým z toho zas nevznikne nejaký použiteľný objekt. Ak už mám hotové vhodné objekty, priradím k nim materiály, vhodne ich pomenujem a začne ďalšia piplavá robota, ktorou je mapovanie textúr. No a keď pri tom vydržím, tak za pár týždňov až mesiacov ( záleží od zložitosti modelu ) je mašina hotová. Potom nastúpia testeri a ladiči a opatria mašinu či vagón vhodnými jazdnými vlastnosťami - to je zas na dlhé skúšanie, najmenej dva týždne, ale aj mesiac - dva ak sa všetko darí, jak treba. Ďalej treba pripraviť aj vhodnú kabínu, zvuky, ale na to sú už iní majstri. No a čerešničkou na torte je nakoniec príprava distribučného archívu, úprava web stránky a odoslanie hotového, testermi odsúhlaseného modelu na web. Stačí takto, alebo treba čosi viac ?

Včil neviem, či som na niečo ešte nezabudol, tak prosím kolegov modelárov, nech ma prípadne doplnia.



Na záver Destatoro pre stavbu tratí od Zbyňka Šemoru:

1. potřebuji moderní počítač
2. Nainstalované MSTS
3. Pročíst anglický manuál (stačí jen část týkající se Route Editoru)
4. Zvolit si trasu.
5. Projet vlakem reál a natočit na kameru v obou směrech
6. Sehnat si plánky stanic a traťové poměry
7. Vyjednat si asi tak rok dovolené nebo neplaceného volna z práce (ideální pro důchodce nebo nezaměstnané)
8. Zapnout počítač s editorem tratí a vygenerovat oblast dle návodu.
9. Pro vlastní stavění je třeba nekonečná trpělivost, nesmí se třást ruka, protože myší je třeba provádět přesná naklápění.
10.Je třeba se naučit zpaměti všechny typy kolejí a objektů a také vědět, kde co hledat.

Zbytek se už dostaví samo. Buď úspěšné dokončení a zveřejnění své práce nebo se práce předčasně ukončí za doprovodu mnoha neslušných slov, nebo se práce předčasně ukončí z důvodu, že počítač vyletěl z neznámých důvodů oknem na dlažbu.



Ďalšie návody nájdete tu:

Ako postaviť jednoduchý objekt: https://forum.msts.cz/subdom/forum/index.php?threads/496/

Jak si vytvořit vlastní trasy v libovolné trati?
https://forum.msts.cz/subdom/forum/index.php?threads/522/

atď, atď...
 
Návod na vložení vozdla do MSTS

Jak přidat vozidlo do MSTS.

1) Nejdříve si stáhneme vozidlo (lokomotivu, nebo vůz) do našeho PC.
2) Rozbalíme si ho nejlépe někam bokem. (Já používám desktop). Záleží však i na tom zda jde o rar - zip, nebo exe soubor. Nejnovějším trendem jsou exe soubory, které najdou (mají nadefinovanou cestu) MSTS a nainstalují vozidlo do adresáře TRAINSET automaticky. Pokud máte takový exe soubor, tak ho podle pokynů v instalačním programu nainstalujte.

3) Nyní si otevřeme vaše rozbalené (na desktop), nebo nainstalované (v adresáři TRAINSET vašeho MSTS) vozidlo které chcete přidat do MSTS. Uvnitř adresáře najdeme tuto strukturu.

Pokud jde o hnací vozidlo:

Xxxxxxx.ace - toto jsou textury našeho vozidla (počet ace souborů je dán autorem. Musí být minimálně jeden a více.)
xxxxxxx.eng - toto je soubor který definuje jízdní vlastnosti a parametry hnacího vozidla (s tímto souborem budeme dále pracovat)
xxxxxxx.sd - zde má MSTS definované parametry pro vozidlo ovládané hrou nazývaného také jako traffic.
xxxxxxx.s - toto je samotný model. Adresář může obsahovat i dva *.s soubory. (Ten další je takzvaný fraightanim, ale to v tomto tutorialu nebudu rozebírat)

Ve většině případů se v adresáři nachází i readme.txt, nebo čítaj.txt, nebo readme.pdf, které je pro vás alfou a omegou. Zde autor určil podmínky používání svého produktu a my jsme povinni se s těmito podmínkami seznámit a dodržovat je. Při exe souborech máte povinnost tyto podmínky po přečtení potvrdit tlačítkem souhlasím.

Jde-li o tažené vozidlo (vagóny, nebo neschopné vozidlo, které se nemůže pohybovat vlastní silou), tak se struktura liší jen tím, že místo souboru *.eng budeme mít v adresáře soubor s koncovkou wag.

Takže v prvním případě budeme přidávat lokomotivu. (Nakonec si všimneme rozdílů u vozů). Po rozbalení podle výše uvedeného postupu si najdeme soubor s koncovkou eng.
Ten si otevřeme některým textovým editorem podporující prostý text. (Notepad, WordPad, PsPad, openoficce writer). V žádném případě nepoužíváme textové editory které přidávají do textu formátovací znaky (MSWord, OpenOfficeWord a podobné)!
V otevřeném souboru si najdeme řádky s těmito zápisy:

Sound ( "..\\..\\common.snd\\sndelok\\362eng.sms" )
Části zápisu zde psané normálním písmem se budou lišit od tohoto příkladu podle konkrétního vozidla. Záleží na autorovi, jaký systém volí.
Soubor *eng.sms definuje zvuky našeho vozu při vnějším pohledu ve hře.

Sound (".. \ \ .. \ \ common.snd \ \ sndelok \ \ 362cab.sms")
Zde platí poznámka o velikosti textu uvedená výše.
Soubor *cab.sms definuje zvuky našeho vozu při vnitřním pohledu ve hře. Když jsme v kabině.

CabView (".. \ \ .. \ \ common.cab \ \ cab163 \ \ 163_2s.cvf")
Zde opět platí poznámka o velikosti textu uvedená výše.
Soubor *.cvf definuje kabinu našeho modelu.

(Na rychlejší vyhledání můžeme použít klávesovou zkratku ctrl + f. Pak do políčka hledat napíšeme slovo sms - najdeme dva sms zápisy
Když chceme najít zápis kabiny tak zadáme při vyhledání slovo cvf.)

Co vlastně tyto zápisy znamenají a na co je vlastně potřebujeme?
Kdybychom je nechali tak jak je nadefinoval autor, klidně se nám může stát že při spuštění vozidla ve hře nám vyběhnou chybová hlášení o chybějících zvucích a kabině a MSTS se nám nemilosrdně zavře. Autor totiž může používat jiné zvuky a kabiny, nebo jiné umístění těchto souborů než máme my.

Takže co ty zápisy znamenají?

Sound (".. \ \ .. \ \ common.snd \ \ sndelok \ \ 362eng.sms")
Sound na začátku řádku určuje že jde o definici zvuku. To co je závorce znamená adresu, kde má MSTS daný řídící soubor zvuků hledat. V tomto příkladu jde o variantní cestu do adresáře Train Simulator/Trains/Trainset (tato první část cesty je nahrazena tímto .. \ \ .. \ \) / common.snd/sndelok/362eng.sms

Takže naší prací bude jen kontrola, zda to i v našem PC máme přesně takto jako to je i v tomto zápisu. Pokud máme v adresáři TRAINSET adresář common.snd a v něm adresář sndelok a v něm požadovaný sms soubor tak je vše v pořádku. (Toto platí jak pro *eng.sms i pro *cab.sms. Význam těchto souborů je popsán výše)

Co je však potřeba udělat když to tak není? Pokud nemáme common.snd, nebo v common.snd nemáme adresář sndelok? Nebo pokud nemáme daný sms soubor uvnitř common, snd / sndelok?

Možností jak to napravit je více.
První možnost.: Navštívíme stránky http://msts.jacek-modely.cz/ a v levém menu klikneme na nápis MSTS a dané zvuky si stáhneme. Je důležité se řídit přesně pokyny k instalaci. Po instalaci provedeme zase kontrolu, zda daný soubor na dané adrese již máme.

Druhá možnost: pokud máme jiné zvuky k příslušné lokomotivě (například autor má v souboru 362eng.sms a my máme 363eng.sms v našem adresáři common.snd / sndelok) tak si ten zápis v souboru *.eng můžeme upravit a to následovně:
1) pokud máme jiný název souboru sms, tak přepíšeme v obou řádcích eng.sms i cab.sms na námi použitý název.

2) když se neshoduje cesta:
Co když máme v našem PC v adresáři TRAINSET common.snd a v něm sndelok, ale autor má v Engu snd_elektr? Můžeme si stáhnout od Jacka aktuální zvuky, nebo si to přepíšeme.
Sound (".. \ \ .. \ \ common.snd \ \ snd_elektr \ \ 362eng.sms") změníme na Sound (".. \ \ .. \ \ common.snd \ \ sndelok \ \ 362eng.sms")
Ať tedy uděláte jakoukoliv změnu v zápisu, musíte mít v Train Simulatoru adresáře a všechny podadresáře ve stejné struktuře jak je zapsána v řádku Sound. Jinak bude MSTS stále vypisovat chybu o nenalezených zvucích. Toto platí pro oba zápisy Sound v souboru.

Dále si zkontrolujeme řádek
CabView (".. \ \ .. \ \ common.cab \ \ cab163 \ \ 163_2s.cvf")
Platí to samé jako u řádku sound. V daném příkladě bychom museli mít v adresáři Trainset adresář common.cab a v něm adresář cab163 a uvnitř tohoto aresáře soubor 163_2s.cvf
Pokud tomu tak je, máme po starostech. Pokud ne, můžeme si danou kabinu sehnat. Kabiny se hledají na netu o dost hůře takže můžete poprosit o pomoc i na fóru: https://forum.msts.cz
Pokud vlastníte jinou kabinu pro příslušnou lokomotivu a jste s ní spokojeni, tak platí stejný postup jako při změně zvuků. Přepište si to tak aby to sedělo s vaší cestou a s vaším názvem souboru *.cvf.

Takže máme zkontrolovány všechny tři řádky a máme to v pořádku. Co tedy dál?

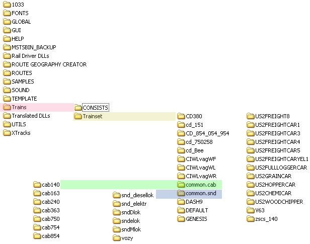
Pokud jsme doposud měli naše vozidlo rozbalené na ploše, tak si ho nyní přemístíme do adresáře Trains / Trainset našeho simulátoru. Pro lepší pochopení nabízím obrázek adresářové struktury MSTS. Je to jen hrubý základ, ale pro nás dostačující:

2a7515ab263892f35fc27a7126284715.jpg

Pokud jsme instalovali exe soubor přímo do MSTS a vše jsme si kontrolovali přímo tam, tak teď nemusíte nic kopírovat.

Takže máme naše vozidlo v adresáři Trains/Trainset a máme zkontrolované zvuky i kabinu. Aby se vozidlo dalo provozovat v MSTS, nestačí jej mít pouze v adresáři TRAINSET. Jakékoliv vozidlo totiž musí být zařazeno v nějaké soupravě (consistu). Nyní tedy přistoupíme k vytvoření soupravy.

Na vytvoření vlakové soupravy (consistu) existuje také několik možností.
První z nich je využití vestavěneho editoru v MSTS, nazývaného Editor aklivit (v originále Activity Editor, zkráceně AE). Jak na to, je popsáno v první kapitole návodu na tvorbu aktivit od Ppoolllla: https://forum.msts.cz/subdom/forum/index.php?threads/1842
Jako další možnost lze použít programy pro přímou tvorbu souprav. Je jich více, zde se zaměříme na použití jednoho z nich a to konkrétně programu Conbuilder.

Takže nejprve si stáhneme program Conbuilder z některé stránky:
http://johnz.railpage.net/index.php?mode=download
http://software.informer.com/getfree-con...-download/
http://software.informer.com/getfree-conbuilder-2.7/
http://www.webdottrainsim.com/msts12.htm

Jenom jako poznámku lze uvést doporučení použít verzi 2.2.9, novější již myslím byly placené a v odlehčené verzi nepracují příliš dobře.

Dále si stáhneme program Shape File Viewer z této stránky : http://3dtrains.com/downloads/utilities.shtml

Pokud by byly některé odkazy nedostupné, strejda Google jistě poradí...
Po stažení přistoupíme k samotné instalaci programů, nejprve Shape File vieweru aby nám fungovala i vazba na Conbuilder, tady se řídíme podle instrukcí instalátoru.

Po nainstalování Shape File vieweru nainstalujeme Conbuilder.

Důležitá poznámka pro majitele počítačů s OS Vista nebo Windovs7 a 8: Vše instalujeme jako správce!
Jinak hrozí, že se neprovedou správně zápisy do registrů a programy nebudou korektně fungovat!


Dále budeme pokračovat podle následujících pokynů:

Po prvním spuštění Conbuilderu nás uvítá tato tabulka:

3c08250bbff9c5303462054daffc7c4d.jpg

Pokud jsme při instalaci MSTS nezměnili cestu tak MSTS najdeme pod C:/Program Files/Microsoft Games/Train Simulator. U 64bitových systémů je cesta C:/Program Files(x86)/Microsoft Games/Train Simulator. Jinak vyhledáme v nabídkách ten správný adresář s MSTS (pozor, nestačí si adresář Train Simulátor jen označit, ale je třeba ho dvojklikem otevřít a tak potvrdit. Cesta k MSTS se objeví v horním řádku) a klikneme na tlačítko SET. CB v tomto adresáři hledá program train.exe a pokud ho nenalezne vydá chybovou hlášku a dál nás nepustí

Pokud jsme postupovali správně bude nás čekat toto :

6df6c0bfae1a9115275ac67e19b43d16.jpg

Můžete přímo použít Wordpad. Pokud je vaším oblíbeným editorem nějaký jiný, zvolte Other. V dalši nabídce stejným způsobem jako výše nastavíte cestu k tomu svému pravému editoru. Důležitá poznámka: Editor musí poskytovat čistý text (Notepad, PsPad, openoficce writer). V žádném případě nepoužíváme textové editory které přidávají do textu formátovací znaky (MSWord, OpenOfficeWord a podobné)!

Jako další se objeví toto:

4b9b745de1bb324abd9bea1b1fd59372.jpg

Zaškrtneme yes, pokud máme ShapeViewer nainstalován. Nastavíme cestu k tomuto progamu podobně jako jsme to dělali výše:

db3325682cc79348b99cc6e90549ccdd.jpg

Jako další nastavení se vám objeví toto:

88a0d74865393c09b266b8562771caab.jpg

nastavíme pouze SET a máme Conbuilder nainstalovanán.

Pokud se vám tady povede něco pobacat nebo budete potřebovat později cokoliv změnit, všechny tyto volby naleznete v menu CB Options.

Nyní si vysvětlíme jak se pomocí tohoto programu nechá jednoduše přidat vozidlo do hry.
Takže si spustíme náš ConBuilder.
Při spuštění Conbuilderu (dále jen CB) bude provedena automatická kontrola celého trainsetu. Budou-li tam nalezeny chyby, CB nás na to upozorní chybovou hláškou. Tuto hlášku zatím nebudeme brát na vědomí kliknutím na OK. Chyby v traisetu se nechají odstranit později. V ideálním případě nás CB již nebude s touto hláškou otravovat.

Mělo by to vypadat takto:

73e5fe1b39a492cf250835f29541ab61.jpg

Pokud chceme vytvářet soupravu s novým vozidlem přidaným podle návodu výše, budeme potřebovat znát jeho vnitřní pojmenování. Vozidla jsou totiž v CB řazena a rozlišována podle tohoto jména, nikoliv podle jména souboru *.eng. Otevřeme si tedy příslušný soubor a vyhledáme řádek Name. Například:

Name ( "ZSSK 163 056-5" )

Obsah v závorce je onen hledaný název vozidla. Název tedy vyhledáme v barevně označených polích. Vlevo lokomotivy, vpravo vagóny. Nemusím snad dodávat že rušeň je česky lokomotiva a vozeň je vagón.

f77d8766b0fc06e02e75768eb91088b6.jpg

Takže si vybereme požadované vozidlo a dvojitě na něj klikneme levým myšítkem. Pokud se toto povedlo, dole ve velkém řádku pod oběma okny se objeví symbol lokomotivy. Pokud chceme přidat také nějaké další vozidlo do soupravy, stejným způsobem (dvojklikem levého myšítka na příslušné položce) jej přidáme. Pokud se zmýlite nic se neděje, dvojklikem na symbol vozidla ve velkém řádku jej zase vymažete. Nakonec do políčka filename zapíšeme název souboru. Pod tímto názvem soubor najdeme v adresáři CONSIST simulátoru i v MSTS. Ale tady pozor! Chceme-li dát naši soupravě (consistu) nějaké speciální pojmenování zapíšeme je do políčka Description. MSTS ale dává při výběru soupravy přednost tomuto pojmenování, takže ho v menu MSTS při výběru uvidite pod tímto názven.

e7a19428a8ba58b7d306472d73804955.jpg


Potom už stačí kliknout na ikonku diskety což je povel SAVE a a potvrdit Yes.

3ffc321b0e9a67cab27029dbc7c68bda.jpg

ConBuilder zavřeme, spustíme si MSTS, vybereme volnou jízdu s lokomotivou nebo soupravou kterou jsme si přidali a můžeme vyrazit na trať.

Při přidávání vagónů postupujeme stejně jako u lokomotiv, jen místo *.eng souboru mají vagóny soubor *.wag, ve kterém je jen jeden záznam ukazující na zvukový soubor sms. Kontrolu děláme stejně jako u lokomotivy a consist se vytváří stejně až na jednu výjimku. Vůz nepoužijeme sólo, ale musíme mít k tomu v soupravě vybranou i nějakou lokomotivu, která nám to potáhne.
Toto by asi tak z mé strany mělo být vše co se základů přidávání, kontroly a případných úprav stažených vozidel týká. Doufám, že vám to pomohlo.

Autor tutoriálu: dem, http://duuso.demmsts.sk

--------------------------------------------------------------------------------
Se svolením autora návod přeložil a trochu poupravil Miran, http://mihor.bluefile.cz
 
Stav
nelze přidat další příspěvky.
Back
Nahoře