Moje dotazy

eMeSTéSák napsal:
Takže opět zdravím,
chtěl jsem se zeptat, když jedu v aktivitě na TAB proti stůj, tak slyším jakési hlášení o povolení jízdě (kdybych měl napsat, co slyším, napsal bych: "mešntiaf" a ještě něco, čemu nerozumím) a neslyším klasické "jízda proti stůj povolena" a "jízda není dovolena". Projevuje se to na trati BP i 321 (ano, vím o vzájemné "nesnášenlivosti" těchto tratí, ale používám TS a v poslední době jezdím výhradně v OR, kde obě trati fungují na 1000%), ale i na dalších tratích. Nebyl by někdo hodný a nenapsal, odkud co stáhnout, či popřípadě rovnou zaslal soubor jen s těmito zvuky?
Zatím opět díky.
Zřejmě si něčím přepsal soubory ve složce Sound. Jistě máš doma DVD s tratí BP tak stačí je z něho vytáhnout a nakopírovat tam kam patří.
 
Ahoj,
mám dotaz k soupravě 650 Regiopanter. Soupravu jsem složil z vozů 650, 3x642, 651. Když spustím msts brzda reaguje, smeták taky, směr jízdy taky, ale nejde se mi rozjet. Když přidávám výkon, tak se prostě nic neděje. Co s tím? Díky Honza
 
Ahoj,
a co kdybys použil řazení 640, 3x 642 a 641 přímo ze stránek Jardy Skůry? Ať to zbytečně nekombinuješ s 650, která je od jiného tvůrce.
 
Ano,
to jsem původně měl ale vyskytl se ten samej problém,tak jsem to zkusil přehodit tohle řazení ale nic.
 
A kdo je ten jiný tvůrce té 650ky ??
Nicméně souprava 640, 3x 642 a 641 nebo dokonce 650, 3x642, 651 je nesmysl, každý vůz má jinak konfigurovanou trakční výzbroj na střeše. Tedy alespoň v reálu.

Ahoj,
a co kdybys použil řazení 640, 3x 642 a 641 přímo ze stránek Jardy Skůry? Ať to zbytečně nekombinuješ s 650, která je od jiného tvůrce.
 
Nějaké 650 od Viaxerna jsou zde: http://trainset.simtrains.eu/via_vozidla.php?id=via_eljednotky
Je mi jasné, že je to stavěno na stejném modelu od J. Skury, ale možná je změna v ENGu. Proto mě napadla ta možnost, že mít řazení s 650 a 642 nemusí být zrovna korektní.
Vím, že řazení 640, 3x 642 a 641 je blbost, jenže když není originál InterPanter, tak se holt do aktivity musí vytvořit taková slátanina.
 
Nějaké 650 od Viaxerna jsou zde: http://trainset.simtrains.eu/via_vozidla.php?id=via_eljednotky
Je mi jasné, že je to stavěno na stejném modelu od J. Skury, ale možná je změna v ENGu. Proto mě napadla ta možnost, že mít řazení s 650 a 642 nemusí být zrovna korektní.
Vím, že řazení 640, 3x 642 a 641 je blbost, jenže když není originál InterPanter, tak se holt do aktivity musí vytvořit taková slátanina.

já mám udělanou soupravu a mám to upraveny a přeznačeny vozy takto, je mi jasné že to není ten správný InterPanter ale rozložení výkonu by mělo sedět.

Engine (
UiD ( 0 )
EngineData ( cd_660101 cd_660 )
)
Engine (
UiD ( 1 )
EngineData ( cd_662101 cd_660 )
)
Wagon (
WagonData ( cd_064101 cd_660 )
UiD ( 2 )
)
Engine (
UiD ( 3 )
EngineData ( cd_662201 cd_660 )
)
Engine (
UiD ( 4 )
EngineData ( cd_661101 cd_660
 
Tak to máš pravdu, na repainty od Viaxerna jsem zapomněl. Zda ale měnil i chování netuším. Pravdou je, že u originálů jsou použity textury s přílišným leskem a pamatuji si, že k tomu bylo dost výhrad. Podklady jsem pořizoval já a podmínky nebyly ideální. Celá souprava byla v čerstvém laku, pečlivě vyleštěná na přejímku. Chystala se k odjezdu a já nemohl čekat na slunce za mraky. Nebýt skla ve dveřích, je tam zvěčněna i moje vlastní silueta při focení.
 
Ahoj,
mám dotaz k soupravě 650 Regiopanter. Soupravu jsem složil z vozů 650, 3x642, 651. Když spustím msts brzda reaguje, smeták taky, směr jízdy taky, ale nejde se mi rozjet. Když přidávám výkon, tak se prostě nic neděje. Co s tím? Díky Honza
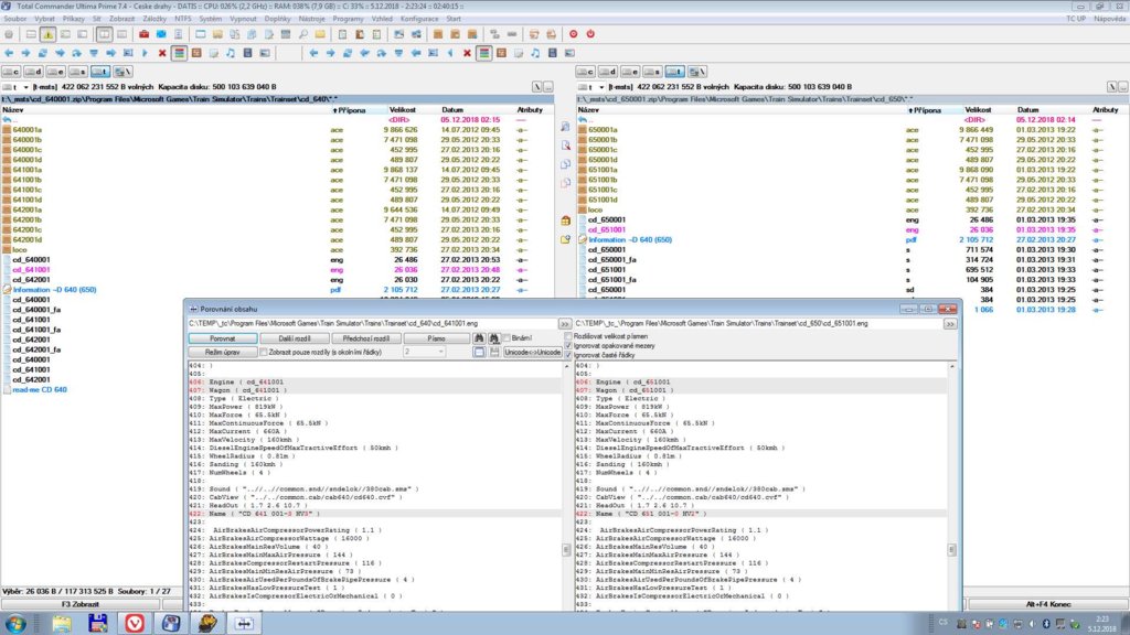
Mně normálně funguje v obou kabinách. Řazení mám 640+642+F642+642+F641.con
640 a 650 mají úplně stejné nastavení v .eng, jediná změna je číslo vozu, obdobně 641/651.
Schránka 01.jpg

Pokud se jedná o změny v klonech 651005a006, tak tam bylo provedeno několik zásahů v souborech .eng a to k horšímu.
V ovladačích byl přidán Blended a dodrbány sběrače. Kdyby se klonovač v tom nerejpal, fungovalo by to bezchybně jako Jardův originál.

Schránka 02.jpg

Schránka 04.jpg
 

Přílohy

  • Schránka 02.jpg
    Schránka 02.jpg
    130.5 KB · Zobrazeno: 4
Pro pořádek ještě 640+642+F642+642+F641.con

SIMISA@@@@@@@@@@JINX0D0t______

Train (
TrainCfg ( 640+642+F642+642+F641
Name ( "640+642+F642+642+F641" )
Serial ( 1 )
MaxVelocity ( 40.00000 1.00000 )
NextWagonUID ( 101 )
Durability ( 1.00000 )
Engine (
UiD ( 0 )
EngineData ( cd_640001 cd_640 )
)
Engine (
UiD ( 21 )
EngineData ( cd_642001 cd_640 )
)
Engine (
Flip ( )
UiD ( 22 )
EngineData ( cd_642001 cd_640 )
)
Engine (
UiD ( 23 )
EngineData ( cd_642001 cd_640 )
)
Engine (
Flip ( )
UiD ( 11 )
EngineData ( cd_641001 cd_640 )
)
)
)
 
Díky moc za pomoc, ale jak mám konkrétně postupovat? V ENGu si umím vyměnit akorát tak kabiny a zvuky :rolleyes: omlouvám se za tupost :oops::)
 
Zdravím,
asi budu za úplného křupana, ale mám problém se zprovozněním jednotek 640 a 650 jak od Skůry (modely), tak od Viaxerna (jen skiny). Přestože mám všechny složky tam, kde mají být, nejde mi sestavit souprava, tj. v Conbuilderu nemůžu nikde hnací ani vložené vozy najít. Nikde nevidím příčinu této chyby, jediné čeho jsem se dopátral (ale je také možné, že to s tím vůbec nesouvisí) byly čtyři prázdná místa na začátku seznamu hnacích vozidel v Conbuilderu (tzn. potenciální čelní vůz 640, koncový vůz 640, čelní vůz 650 a koncový vůz 650, ale to je jen má hypotéza). Nevíte, v čem by mohla vězet potíž?Snímek obrazovky 2021-01-16 194452.jpg
 
Podobný trainset zde kdysi zavěšoval (jeho odkaz na úložiště) Pastňák. Já jsem to tady tehdy komentoval, že je to takový mazec přejmenovanin, že dobře tak tomu, kdo si to stáhne do PC. :) Ty názby "(C) cd_043003" to je hrozný paskvil. Kde jsi to nabral? CB legálně stažený vůz zobrazuje takto:
CB.jpg
 
Back
Nahoře